Empowering Call Centre with Service Cloud Voice. Join us to learn about Service Cloud Voice. In this post we will learn about what is Service cloud voice, Feature of service cloud, How it is different with CTI Adapter and Types of Service Cloud Voice offering.
What is Service Cloud Voice?
Salesforce Service Cloud Voice(SCV) is a powerful tool that empowers call centers with intelligent features, seamless integrations, and enhanced customer engagement capabilities. It integrates telephony capabilities directly into the Salesforce ecosystem, enabling businesses to manage their customer service and call center operations more effectively.
Service Cloud Voice combines voice communication with the power of CRM (Customer Relationship Management), providing a unified platform for agents to handle customer interactions and data in a seamless manner.
Features of Service Cloud Voice
Lets talk about features of service cloud voice.
- Integrated Telephony: Service Cloud Voice integrates telephony systems into Salesforce for seamless call management.
- Automatic Call Transcription: AI-powered transcription provides valuable insights from call recordings.
- Intelligent Call Routing: Calls are directed to the most suitable agents based on skills and customer data.
- Screen Pop and Contextual Data: Agents receive customer information for personalized conversations.
- Omni-Channel Support: Service Cloud Voice ensures a consistent customer experience across multiple channels.
- Real-time Dashboards and Analytics: Managers gain insights into call center performance and agent productivity.
- CRM Integration: Service Cloud Voice integrates with Salesforce CRM for streamlined customer management.
What is CTI?
CTI stands for Computer Telephony Integration. It integrates telephony systems with computer systems and applications. CTI allows for the seamless interaction between telephony services (such as telephone calls, voice messaging, and interactive voice response) and computer systems (such as customer relationship management software, call center applications, and other business applications).
Basic Features of CTI
- Screen Pop: When a call comes in, relevant customer information is automatically displayed on the agent’s screen, providing valuable context for the interaction.
- Call Routing: Calls can be intelligently routed to the appropriate agent or department based on predefined rules or customer data.
- Click-to-Dial: Agents can initiate outbound calls directly from their computer systems by clicking on a phone number, eliminating the need to manually dial.
- Call Logging and Recording: CTI systems can log and record call details for future reference, monitoring, and quality assurance purposes.
- Call Transfer and Conference: Agents can easily transfer calls or initiate conference calls with other team members or experts to resolve customer issues efficiently.
Service Cloud Voice vs CTI Adapter
What is difference between service cloud voice and CIT Adapter.
| Key Feature | Service Cloud Voice | CTI Adaptor |
| Basic screen pop and telephony controls | Yes | No |
| Accept and control call natively in Service Cloud | Yes | No |
| Omni-Channel soft phone | Yes | No |
| Advanced Real-Time Transcription | Yes | No |
| Omni-channel Supervisor | Yes | No |
| Out of the box Einstein for Service Integration | Yes | No |
| Integration with core Conversation Objects | Yes | No |
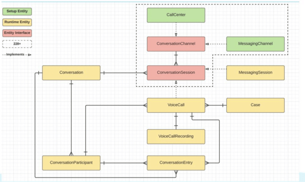
Service Cloud Voice Data Model
Here is data model of SCV.

Architecture

Types of Service Cloud Voice
Different types of SCV offerings.
Service Cloud Voice with Amazon Connect
- Salesforce owns the infrastructure and handles all aspects of the service.
- Pricing is based on feature licenses provided by Salesforce.
Bring Your Own Amazon (BYOA)
- With BYOA, SCV integrates with your existing Amazon instance and AWS (Amazon Web Services).
- This integration allows you to leverage your own Amazon infrastructure and services.
- BYOA combines the capabilities of SCV with the resources and functionalities of your own AWS setup.
Bring Your Own Telephone (BYOT)
- BYOT is similar to BYOA, but with a specific focus on integrating with Amazon Connect, which is Amazon’s cloud-based contact center service.
- BYOT allows you to bring your own telephony setup while leveraging the features and benefits of SCV.
- SCV integrates with your AWS and Amazon Connect infrastructure.
Summary
Thank you so much Sai Kethu for such a great session last week in Alpharetta developer group and sharing PPT and content with us. Stay connected with will come back soon with Session and demo.








nice blog cloud service best
Glad you like it
Service Cloud Voice is an incredible tool that revolutionizes call center operations by offering a range of intelligent features and seamless integrations. By integrating telephony capabilities directly into Salesforce, it empowers businesses to effectively manage customer service and call center operations. One of the standout features of Service Cloud Voice is its integrated telephony, which enables smooth call management within the Salesforce ecosystem. Additionally, the AI-powered automatic call transcription feature provides valuable insights from call recordings, while intelligent call routing directs calls to the most suitable agents based on skills and customer data. With real-time dashboards, analytics, and CRM integration, Service Cloud Voice ensures a consistent and personalized customer experience across multiple channels. CTI, or Computer Telephony Integration, on the other hand, allows for the seamless interaction between telephony services and computer systems and applications, facilitating efficient communication and streamlining business operations.
Glad you like it
Excellent article, thank you.